Я обещал продолжение темы о форсунках, но увы, имеющегося в моем распоряжении оборудования недостаточно для дальнейших экспериментов. По этой причине рассказать и обсудить пока нечего.
Значит сегодня попробую рассказать о настройке канала детонации на блоках SPTronic.
Во многих системах алгоритм контроля детонации вроде бы заявлен, но или не работает вовсе или работает, но никто не знает как его настроить (считай не работает).
Давайте попробуем разобраться как же обстоят дела с контролем детонации в линейке блоков SPTronic?
Снова хочу напомнить, что это мое видение проблемы и я могу сильно ошибаться по тем или иным пунктам, а возможно и в целом. По этому читайте не как руководство к действию, а воспринимайте как рассуждения на насущную тему. Которые, возможно, подтолкнут вас на верный путь.
И так, начнем.
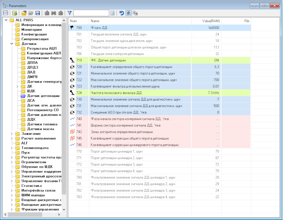
Те, кто пользуется SPTronic наверняка узнают эти две вкладки.


Даже не смотря на хорошо написанный HALP, разобраться в том как это работает не просто. Да, там есть описание параметров, но нет методики. Нет алгоритма последовательности действий. Знаю, сейчас в мой огород полетят какахи. И будут говорить что все элементарно и все давно умеют это делать, но я все же продолжу.
Да, по сути это старый, всем хорошо знакомый еще с пятых январей Бошевский алгоритм. Но скажите, а многим из вас удавалось заставить его корректно работать на моторе отличном от стандартного? Знаю, есть те кто смог, те кто думает что смог и те кто давно забил на контроль детонации в "Тюнинге" как бы вообще. Последних подавляющее большинство. Среди них был и я. Задача действительно не простая, вернее не просто объяснить системе что есть детонация, а что просто шум. Но тем и хорош данный алгоритм, если вам удалось отделить "мух от котлет" дальше он все делает сам. При этом адаптируясь к изменению условий. Отвлекся, вернемся к "буквам".
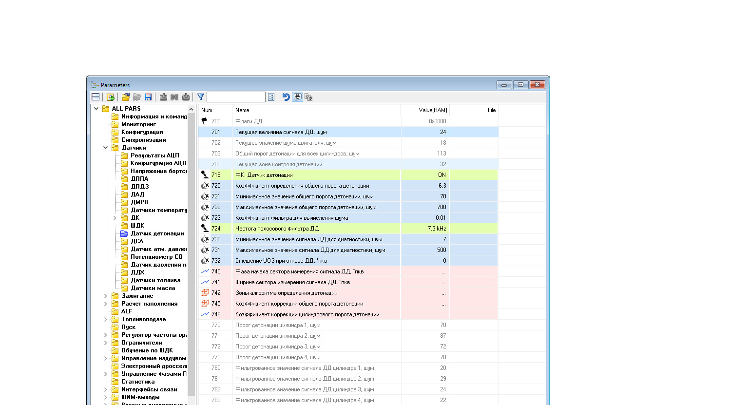
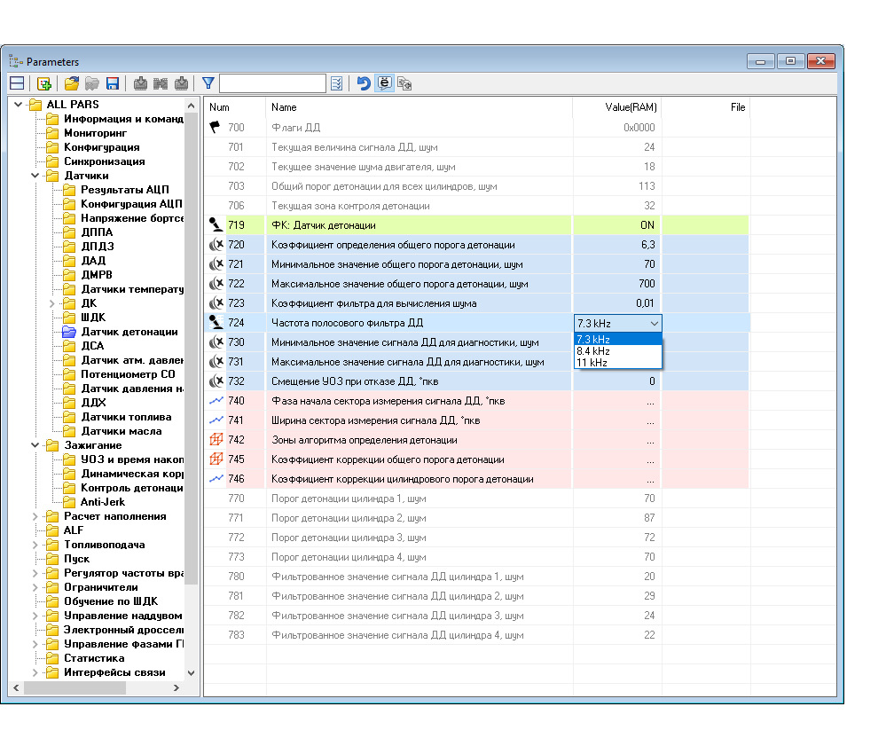
В первой вкладке "Датчик детонации" куча параметров и самое ужасное — почти все нам нужны.
На первом этапе нам нужно определить на сколько шумным получился конкретный двигатель. Это мы увидим по параметру "701Текущая величина сигнала ДД, шум". Запускаем двигатель заранее позаботившись о 100% отсудствии детонации (залить высокооктановое топливо, "завалить угол") любой способ подойдет. Вы лишь должны быть уверены в отсудствии детонации. Делаем пробный заезд.
Нет. Даже тут я уже забыл кое о чем.
Или нет.
Может быть можно и потом?
ХЗ.
Ладно. Сначала сделаем зоны алгоритма определения детонации. Не буду подробно рассказывать что это и как работает, вроде как это совсем не сложно и в "Справке" данный вопрос хорошо описан. Скажу только, что зон 16 (от 0 до 15) которые вы можите распределить как вам угодно в зависимости от нагрузки и оборотов (да, в новой версии в данной таблице ось нагрузки можно выбирать (Наполнение, Давление или дроссель)). Как их правильно распределить тоже вопрос и каждый сделает это по своему, но суть ясна. Еще две зоны:
32 — в ней контроль детонации не производится.
48 — она то нас сейчас и интересует. Расположите эту зону таким образом, что бы через нее режимная точка проходила исключительно без нагрузки. Желательно на сбросе газа. В ней мы будем "слушать" шум двигателя. Который будет отображаться параметром "702 Текущее значение шума двигателя".

Можно попробовать сделать примерно так.
Протестируйте попадает ли режимная точка в зону 48 на сбросе газа? Если нет "переместите" зону в нужное место. Одновременно контролируйте параметр "702 Текущее значение шума двигателя". Обратите внимание на следующее, если значение данного параметра меняется в широком диапазоне (при одной "перегазовке" 6, при следующей 21), то следует "загрубить" фильтр. Это параметр "723 Коэффициент фильтра для вычисления шума" Его значения нужно немного уменьшить. И так до тех пор пока параметр "702" более менее не стабилизируется".
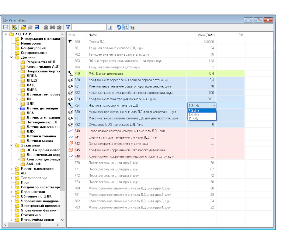
…забыл, первым делом следует выбрать частоту полосового фильтра "724". Как она считается рассказывать не буду по двум причинам:
1 Обэтом и так реально все знают (кто не знает может "нагуглить" за пять минут)
2 В данном случае это не понадобиться. Нам доступно всего три частоты (связано с схемотехникой блоков и пока не решаемо) :)).

Предварительные настройки сделаны и можно продолжить определение "шумности" нашего мотора. Установите параметры:
721 — в 100
722 — в 400 просто что бы не мешались пока.
Делаем заезд. В лог пишем параметры 701 и 703. Должно получится примерно вот так

При анализе лога видно, средний уровень шума около 95 единиц (может быть сильно другой)
Теперь наша задача подогнать "703 Общий порог детонации для всех цилиндров" под это значение. Сейчас в логе мы видим что параметр 701 упирается в 100. Это "721 Минимальное значение общего порога детонации". Необходим для работы в период когда после пуска двигателя параметр "702 Текущее значение шума двигателя" еще не прошел через зону 48 и не определен.
Давайте снова посмотрим на вкладку ДД

Из лога помним, шум двигателя имеет среднее значение 95 (этот замер где мы точно уверены в отсудствии детонации)
702 Текущее значение шума двигателя (шум "измеренный" в зоне 48) у нас 18. Соответственно нам нужно настроить параметр "720 Коэффициент определения общего порога детонации" таким образом, что бы сформированное значение параметра "703 Общий порог детонации для всех цилиндров" было немного больше. Примерно 100. Для этого перемножаем между собой значения параметров 702 и 720.
702 = 18
720 = 6,3
18*6,3 = 113,4 — нормально, как отправная точка пойдет. Кому интересно почему так читайте Справку. Данный уровень формируется из фильтра 720 и таблицы (в общем то тоже фильтра) "745 Коэффициент общего порога детонации", но только его можно более "тонко" построить по нагрузке и оборотам.

Дабы не "наловить" заоблачных значений в этой таблице грубый уровень шума выставляем параметром "720" (как я уже сказал выше).
Возвращаем угол "на место" (топливо тоже :)) И делаем еще один заезд.

Добавим в лог флаги детонации. Первый показывает что детонация есть, второй что "пробит уровень по шуму".
Писатель из меня никакой.
Устал.
Остальное завтра.


Комментарии 21
Очень хорошо написано про нежелание большинства настраивать контроль детонации. То ли не умеют, а то ли просто лень.
А сколько каналов датчиков детонации, один или два?
Один
Добрый вечер.
"средний уровень шума около 95 единиц" по логам
в каком месте вы это видите, я не могу разобраться.Это как вычислили?!
Это вычисляется блоком автоматически. Параметр изменяется в зависимости от различных условий. Как то температура двигателя и т.д. В логах это hKnockCmn
Благодарю.Ещё один вопрос не по теме.Когда глушишь машину на жаре в боше реализованно выключение вентилятора через 8 сек (если не ошибаюсь) после выключения зажигания.На сптронике( же в данный момент )температура, как только подходит к точке включения-вентилятор снова врубается, а циркуляции антифриза нету, следовательно долго охлаждает.Потом снова нагревается местно антифриз и опять включение вентилятора…И это может продолжаться очень долго.Высасывает весь аккумулятор.Это как то реализовать можно в Сптюнере?
Нет, как только отключится ГР повторного включения вентилятора не произойдёт.
не понял "ГР"?
Главное реле
Дак, а способы решения какие этой проблемы?
Какой проблемы? У вас что, при выключении зажигания не отключается ГР?
Ну видимо нет.Вентилятор "маслает" по температуре охл.жидкости на заглушенной.
Я же объясняю, такого не может быть если отключено ГР. А если не отключается ГР значит ищите ошибку в подключении
Дак машина нива стандартная заводская свежая)
BeastMotors
Я же объясняю, такого не может быть если отключено ГР. А если не отключается ГР значит ищите ошибку в подключении
В SPT стоит отключение главного реле 3сек …
Но оно не происходит судя по всему.Как так?Или вентиляторы сами по себе, что-ли
Вы подключены в этот момент к блоку с компьютера?
Да.И когда не подключен тоже разницы нету
"домой ухожу слышу как маслают, включаются-выключаются"
Идите почему не отключается ГР. Программно такой проблемы нет.
А почему 48 зона только одна точка ?
В данном случае этого вполне достаточно. Можно сделать больше. Все зависит от ситуации.
Большое спасибо за такую статью! Побольше бы о тонкостях настройки сптроник!